Recent changes to Rule 506 under Regulation D pursuant to the U.S. Securities Act of 1933, as amended (Securities Act), which allows private equity funds, hedge funds, venture capital funds and other private funds to accept investments from an unlimited number of accredited investors and up to 35 non-accredited investors subject to certain conditions, will impact how funds raise capital in the U.S.[1] Specifically, on September 23, 2013, the U.S. Securities and Exchange Commission (SEC) implemented a final rule that prohibits funds from relying on Rule 506 to raise capital if certain “bad actors” have the requisite connection to the fund specified in the rule.
Background: Rule 506 and “Bad Actor” Disqualification Requirements
Under the Securities Act, any offer to sell securities must either be registered with the SEC or meet an exemption from registration. Funds seeking to raise capital under Regulation D (i.e., without SEC registration) typically rely on Rule 506(b), which allows funds to raise capital from both accredited investors and up to 35 non-accredited investors who meet certain sophistication requirements, so long as the fund does not generally solicit investors and meets the other requirements in the rule.[2]
It should be noted that Regulation D is generally used by funds to raise capital from U.S. investors. Other offering exemptions exist that non-U.S. and U.S. funds may utilize instead of Regulation D, such as Regulation S (which provides a safe harbor from the registration requirements of the Securities Act for certain offers or sales of securities made outside the U.S.) and Section 4(a)(2) of the Securities Act (which is a statutory exemption for offerings that do not involve general solicitation). These other registration exemptions are not impacted by the SEC’s new “bad actor” disqualification, but when offering interests to U.S. investors it is helpful to rely on the Rule 506 safe harbor because it provides certainty that the offering complies with the Securities Act and preempts state registration requirements (commonly referred to as “blue sky” requirements). Additionally, although not yet prevalent in the private fund context, securities offered to the general public but not registered with the SEC can be sold pursuant to Rule 506(c) under Regulation D, which requires compliance with the new disqualification provisions.
As a general matter, “bad actor” disqualification requirements disqualify securities offerings from reliance on a registration exemption if the fund or other relevant persons (such as the fund’s placement agent, general partner, officers, primary investors or sponsor) have been convicted of, or are subject to court or administrative sanctions for, securities fraud or other violations of specified laws.
New “Bad Actor” Disqualification under Rule 506
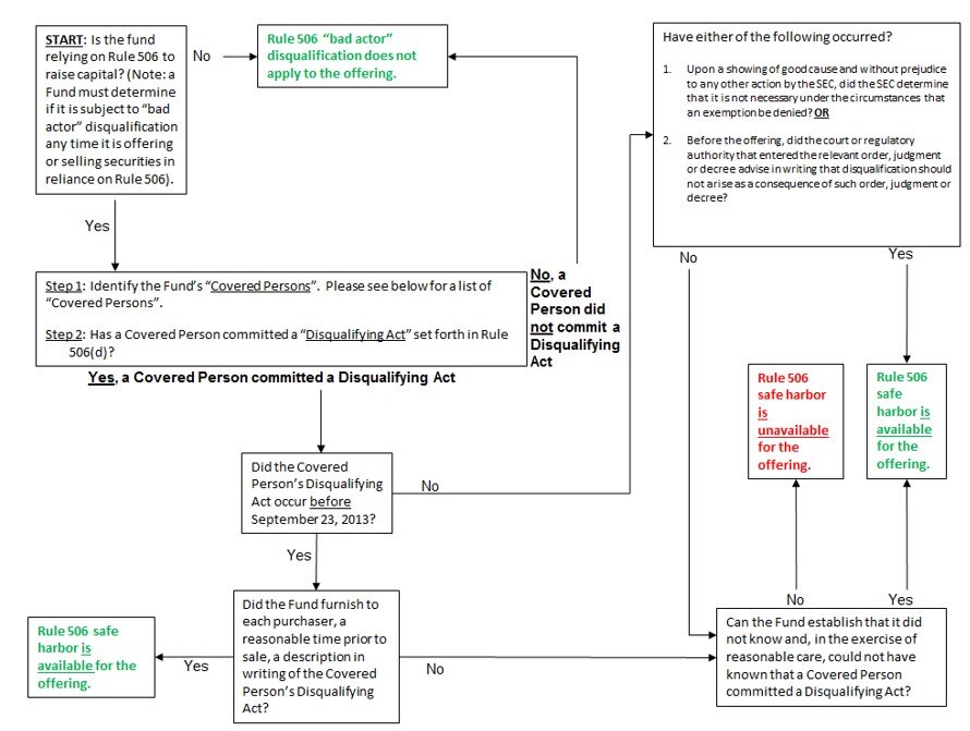
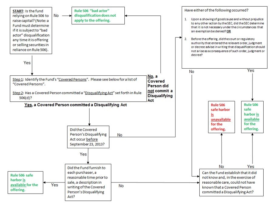
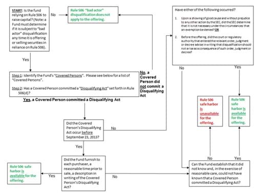
As depicted in the following flow chart, the Rule 506 disqualification generally prohibits a fund from relying on Rule 506 to raise capital if “covered persons” have committed one of the “disqualifying acts” listed in the new rule.
Covered Persons
As a threshold matter, it is important to understand who is covered by Rule 506(d)’s disqualification provisions (such persons are referred to in this article as covered persons). The chart on the next page provides an overview of these individuals and entities.
Certain categories of particular concern to funds are discussed below.
- Although Rule 506(d)’s covered persons primarily are those involved with the fund’s management or solicitation of its investors (e.g., investment managers, placement agents and their executive officers), direct or indirect owners of 20% or more of the fund’s outstanding equity securities (calculated on the basis of total voting power) are also covered persons. In the context of a fund, limited partners who own more than 20% of the fund’s limited partner interests could be covered by this prong.
- Perhaps the broadest category of covered persons concerns “promoters” (for example, the founders of the fund) who are connected with the fund “in any capacity” at the time of fundraising. The term “promoter” is defined in Rule 405 generally as any person (i.e., individual or legal entity) that, either alone or with others, directly or indirectly takes initiative in founding the business or enterprise of the fund, or, in connection with such founding or organization, directly or indirectly receives 10% or more of any class of issuer securities or 10% or more of the proceeds from the sale of any class of issuer securities (other than securities received solely as underwriting commissions or solely in exchange for property). Since the definition of “promoter” encompasses activities conducted “alone or together with others, directly or indirectly”, this category “looks through” all entities in a corporate chain. However, a “promoter” will disqualify the fund from relying on Rule 506 only if it is connected with the fund “in any capacity” at the time of sale. The phrase “in any capacity” reinforces that this category of covered person is expansive and presumably could include any “promoter” who, at the time of fundraising, serves as a consultant or owns an interest in the fund, its general partner, or its investment manager.



Disqualifying Acts
The list of disqualifying acts as set forth in Rule 506(d) concerns a wide array of securities- and fraud-related offenses, including the following[4]:
- A conviction, within ten years before a given sale of securities (or five years, in the case of “covered persons” who are issuers, their predecessors and affiliated issuers), of any felony or misdemeanor (A) in connection with the purchase or sale of any security; (B) involving the making of any false filing with the SEC; or (C) arising out of the conduct of the business of an underwriter, broker, dealer, municipal securities dealer, investment adviser or paid solicitor of purchasers of securities; and
- Being subject to any order of the SEC entered within five years before a given sale of securities that, at the time of such sale, orders the person to cease and desist from committing or causing a violation or future violation of: (A) any scienter-based anti-fraud provision of the federal securities laws, including without limitation section 17(a)(1) of the Securities Act, section 10(b) of the Securities Exchange Act of 1934, as amended (Exchange Act) and Rule 10b-5, section 15(c)(1) of the Exchange Act and section 206(1) of the Investment Advisers Act of 1940, as amended, or any other rule or regulation thereunder; or (B) Section 5 of the Securities Act.
However, it should be noted that the SEC recently clarified that disqualification under Rule 506(d) is not triggered by actions taken in jurisdictions other than the U.S.[5]
Disclosure of Pre-Existing Events
Rule 506(d) provides that a fund can still rely on Rule 506 if a covered person committed a disqualifying act before September 23, 2013 (i.e., the effective date of Rule 506(d)), so long as the covered person’s acts are disclosed in writing to investors. This written disclosure must be provided to investors a “reasonable time” before the fund’s securities are sold in reliance on Rule 506.[6] If this disclosure is not provided, the Rule 506 safe harbor will be unavailable unless the fund is able to demonstrate that it did not know and, in the exercise of reasonable care, could not have known that a disqualifying act was required to be disclosed (as discussed below).
Reasonable Care Exception and Waivers
Even if a covered person has committed a disqualifying act, Rule 506(d) provides an exception from disqualification if the fund is able to demonstrate that it did not know and, in the exercise of reasonable care, could not have known that a covered person had committed a disqualifying act at the time of the offering. A fund will not be able to establish that it has exercised reasonable care unless it has made, in light of the circumstances, a factual inquiry into whether a disqualification exists. Consequently, the steps a fund should take to exercise reasonable care will vary according to particular facts and circumstances.[7]
In addition to this “reasonable care” exception, Rule 506(d) also permits a fund to rely on Rule 506 even if a covered person has committed a disqualifying act if (i) the SEC has granted the fund a waiver from disqualification or (ii) before the sale is made in reliance on Rule 506, the court or regulatory authority that entered the disqualifying act’s order, judgment or decree advises in writing that disqualification under Rule 506 should not arise as a consequence of its order, judgment or decree.[8]
Next Steps
A fund that will rely on Rule 506 to raise capital should take the following steps:
- Determine who is a covered person with respect to the fund, whether those covered persons have committed disqualifying acts, and how the fund could respond in the event that a covered person commits a disqualifying act.
- Revise the documentation used to conduct due diligence on investors to cover disqualifying acts (particularly with respect to those persons who will directly or indirectly hold 20% or more of the fund’s voting securities, calculated on the basis of voting power).
- Amend existing agreements with investors, placement agents, employees and other covered persons to require that covered persons must (i) provide prompt notice of potential or actual disqualifying acts, (ii) comply with the fund’s periodic inquiries as to whether a disqualifying act has occurred, and (iii) agree to terminate the agreement or restructure the covered person’s relationship with the fund if the covered person commits a disqualifying act. Similar provisions should be included in agreements with covered persons going forward.
- For additional information, please see our prior Client Alert, SEC Adopts Final Rules Disqualifying Securities Offerings Involving Certain “Bad Actors” from Reliance on Rule 506.
- In offerings under new Rule 506(c), only accredited investors are eligible to purchase securities but general solicitation may be used. Please see our Client Alert, SEC Adopts Final Rules That Change How Private Funds Can Raise Capital in the US.
- If a disqualifying act affected only the “covered persons” of the placement agent, the fund could continue to rely on Rule 506 for that offering if such persons were terminated or no longer performed roles with respect to the placement agent that would cause them to be “covered persons” for purposes of Rule 506(d) and the placement agent does not receive compensation for future sales.
- For the list of “disqualifying acts,” please see Rule 506(d)(1).
- The SEC’s Compliance and Disclosure Interpretations in which it discusses this point can be viewed at http://www.sec.gov/divisions/corpfin/guidance/securitiesactrules-interps.htm
- As to the form of disclosure required by the SEC, the SEC has stated that pre-existing disqualifying acts should be “appropriately presented in the total mix of information available to investors.”
- The SEC has clarified that a fund may reasonably rely on a covered person’s agreement to provide notice of a potential or actual disqualifying act pursuant to, for example, contractual covenants, bylaw requirements, or an undertaking in a questionnaire or certification. If an offering is continuous, delayed or long-lived, the SEC requires that a fund must update its factual inquiry periodically through bring-down of representations, questionnaires and certifications, negative consent letters, periodic re-checking of public databases, and other steps depending on the circumstances.
- With respect to SEC waivers, the SEC has provided a non-exhaustive list of factors that it considers would be relevant to its consideration of waiver requests. These factors are a change of control, change of supervisory personnel, absence of notice and opportunity for hearing, and relief from a permanent bar for a person who does not intend to re-associate itself with a regulated entity. Additionally, the SEC has stated that it is sensitive to concerns about delay in the waiver process, which indicates that it will seek to respond to waiver requests quickly.
